2023-ZJUCTF-Reverse

引言:

2023年ZJUCTF-Pwn方向部分题题解,包含rev signin, ZJUdorm, if-else, verifier。因为时间分配的问题,大块时间给pwn和misc了,reverse部分做的题比较少。其中三道题都是算法逆向,一道控制流。做逆向感觉就是,一支笔一根烟一行代码逆一天(×)。很需要耐心,是真的努力的天才。有哪里写的不对的地方还请指出呜呜...

1 rev signin

打开,是一段程序。中间有一个,及其抽象的调用。注意函数的调用形式,取了标号的地址加1,再进行传参。

OK,锁定标号,找到+1的位置,在这里创建一个函数标号,再次反汇编,就可以看到加密函数了。

好好好,不出所料贼抽象的东西。

程序大意就是我们输入一个字符,经过加密函数这一通加密之后可以等于一个在某个内存地址中的值。

内存地址中的值我们是可以得到的。

  • qword_4020是一个double类型的数组,用于辅助加密,也可以理解为是密钥。
  • qword_4100是一串密文。

可以看到这两个东西的长度是相同的。

观察加密算法,md取余?取余怎么搞?

对于逆向算法而言,移位可以移回去,异或可以异回去,加减乘除都可以逆,唯独取余不好办。。。。

但还好,由于本题明文,密钥,密文都是线性映射的,而且明文的数量也很有限(可见字符),所以可以爆破出来:

解密算法如下:

1
2
3
4
5
6
7
8
9
10
11
12
13
14
15
16
17
18
19
20
21
22
23

key = [2,0x3,0x5,0x7,0x0B,0x0D,0x11,0x13,0x17,0x1D,0x1F,0x25,0x29,0x2B,0x2F,0x35,0x3B,0x3D,0x43,0x47,0x49,0x4F,0x53, 0x59,0x61,0x65]
text_cry = [0x14AE0D28,0x0F5D054F,0x0DF792C6,0x140D7A91,0x67FF050,0x0EA94D8,0x1C0B65F,0x49905E9,0x3B3F9B1,0x0A14E458,0x7F3145C,0x0CBAD637,0x4C0E7E0,0x0F3FAE44,0x42061BA,0x6661CF2,0x6BBBA81,0x49F0660,0x0FD75172,0x2668D94,0x7258A81,0x148468EE,0x1F9B1D1,0x80ED5AD,0x70B7C15,0x111F04F4]

def encode(a1, a2):
result = 1
while a2 != 0:
if (a2 & 1) != 0:
result = a1 * result % 0x16DF4859
a1 = a1 * a1 % 0x16DF4859
a2 = a2 // 2
return result


flag = ""

for i in range(len(key)):
for j in range(0x20, 0x7F): # 可见字符范围
if encode(key[i], j) == text_cry[i]:
flag += chr(j)
break

print(flag)

2 ZJUdorm

怎么说呢,因为它是一道trivial难度的题,所以我觉得它没那么难。

载下来一个exe文件,试运行一下:

看来也是个加密算法,但是好像前面这段文字跟flag没半毛钱关系。

扔进IDA看一下:

这里是用IDA freeware打开的,不知道为什么IDA64打开就什么都没有。

但是IDA freeware的F5还是相当不稳定的,比如这里我就看不了C源码

看他的字符串提示,好像咱们只要输入了正确的数字就能弹flag。

那为什么不直接拿flag?

用GDB调试不就得了.....好吧调不了,再打开文件看看,原来开了反调试。

那就继续跟着上面的It says往下找呗

发现一个好多参数的内存地址传参函数,之后就调用print输出字符串了,盲猜这个b东西就是生成flag的算法。

没办法freeware太渣了,生成不了源代码,那就直接!看汇编!!

果然是trivial叭,分析来分析去,那么一大堆都没用。

解密算法注意两条:

shl rbx, 1相当于乘2

idiv rsi; cmp rdx, rsi相当于将余数与除数比较。

idiv指令用rdx:rax的值除以rsi,将商保留在rax中,余数在rdx

再注意这三条:

lea r8, [r9+1]将r8+1

mov rbx, r8把r8给rbx

mov r9, rbx把rbx给r9

相当于进行一个计数器的迭代。好好好,妥妥的循环,接下来就是从内存地址里dump出数据,写解密脚本:

1
2
3
4
5
6
7
8
9
10
11
12

l1 = [0xfa, 0x3d, 0xaa, 0xf, 0xdc, 0x34, 0x3a, 2, 0x48, 0xc9, 0x2b, 0xec, 0x1e, 0x2d, 0xc7, 0x67, 0xb4, 0x40, 0xda, 0x67, 0x1e, 0x14, 0x5b, 0x86, 0x3f, 0xe7, 0x43, 0x31, 0x13, 0x26, 0xc1, 0x12, 0xe7, 0x1f, 0x33, 0xff, 0x6a, 0x85, 0x41, 0xd4, 0x52, 0x1e, 0x2, 0x26, 0xb4, 0x42, 0xbb, 0x60, 0x18, 0xff, 0x26, 0xc2, 0x2e, 0xbc, 0x60, 0xf3, 0xd5, 0x28, 0x86, 0x3a, 0xef, 0x6b]
l2 = [0x60, 0x78, 0xd, 0x12, 0xab, 0x41, 0x34 ]
print(hex(len(l1)))
str = ""

ans = [0 for i in range(0x3e)]
for i in range(0x3e):
ans[i] =( l2[i * 2 % 7] + l1[i] ) % 256
str += chr(ans[i])

print(str)

得到flag

3 if-else

给了个if-else文件,很明显是ELF,试运行一下。

直接输flag。丢进IDA看一下:

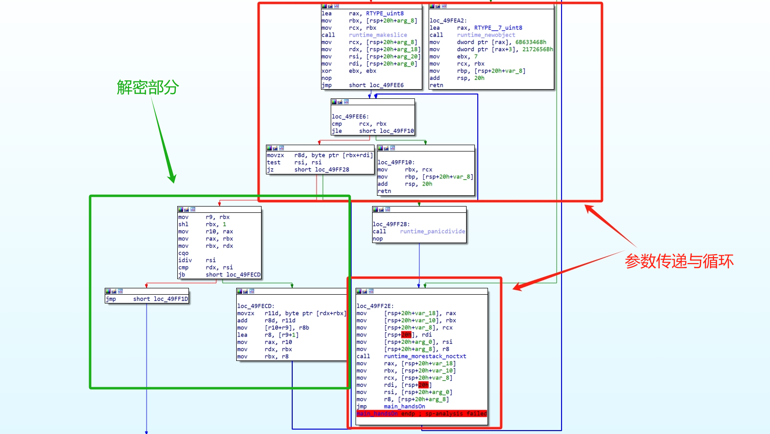
这是啥啊这是......红色的地方都是没有标号的函数,除了最上面一段已知标号可以F5的代码段外,还有无穷无尽的汇编代码...

但好像每段汇编代码都是相同的,抽一段分析一下:

1
2
3
4
5
6
7
8
9
10
11
12
13
14
15
.text:0000000000031C01                 endbr64
.text:0000000000031C05 mov rax, cs:off_398D8 ; addr1
.text:0000000000031C0C add rax, 1CD0D0h
.text:0000000000031C12 mov [rbp-30h], rax ; 参数1
.text:0000000000031C16 mov rax, cs:off_398E0 ; addr2
.text:0000000000031C1D add rax, 5B66F2h
.text:0000000000031C23 mov [rbp-28h], rax ; 参数2
.text:0000000000031C27 movzx eax, cs:byte_3AB33 ; 载入目标字符
.text:0000000000031C2E cmp al, 3Ch ; '<' ; 与目标字符进行比较判断
.text:0000000000031C30 setnz al
.text:0000000000031C33 movzx eax, al
.text:0000000000031C36 cdqe
.text:0000000000031C38 mov rdx, [rbp+rax*8-30h] ; 进行跳转地址的计算
.text:0000000000031C3D mov rax, rdx
.text:0000000000031C40 jmp rax ; 跳转到对应地址处

看起来就是一个if-else的判断语句,经过计算,addr1和addr2其中必有一个等于fail函数的地址。

fail函数就是输出那个"wrong...."字符串的函数,很明显我们不能让程序跳转到它。

而上述这段代码引用的数据...还要拉好远去一堆乱码七糟的地方才能找出来。

如果数量有限的话,我们可以一个个地跟,一个个地判断,但是现在数量太多了,根本跟不完。

那么好,正片开始:

Angr是一个二进制分析框架和符号执行引擎,旨在帮助进行软件的逆向工程和漏洞发现。它提供了一个强大的平台,可以通过符号执行来分析和理解二进制程序。

我们可以利用angr来实现自动化程序分析,同时它还要配合claripy库进行字符的约束。

很遗憾第一次接触angr,比赛期间没能写出来py脚本,后来参考了一下学长的,自己改了一下。

脚本如下:

1
2
3
4
5
6
7
8
9
10
11
12
13
14
15
16
17
18
19
20
21
22
23
24
25
26
27
28
29
30
31
32
33
34
35
36
37
38
39
40
41
42
43
44
45
46
47
48
49
50
51
52
53
54
55
import angr
import claripy

# 加载二进制程序
pro = angr.Project("./if-else")

# 创建29个8位符号变量(flag_chars)来表示flag的每个字符
flag_chars = [claripy.BVS("flag_%d" % i, 8) for i in range(29)]

# 将flag_chars连接起来,并在最后添加一个换行符,构成完整的flag符号变量
flag = claripy.Concat(*flag_chars + [claripy.BVV(b"\n")])

# 创建初始状态,并将标准输入(stdin)设置为flag符号变量
initial_state = pro.factory.entry_state(stdin=flag)



# 添加约束条件,限制flag字符的取值范围,并给定前几个字符的具体取值
for i in flag_chars:
initial_state.solver.add(i >= 0x20)
initial_state.solver.add(i <= 0x7e)
initial_state.solver.add(flag_chars[0] == "Z")
initial_state.solver.add(flag_chars[1] == "J")
initial_state.solver.add(flag_chars[2] == "U")
initial_state.solver.add(flag_chars[3] == "C")
initial_state.solver.add(flag_chars[4] == "T")
initial_state.solver.add(flag_chars[5] == "F")
initial_state.solver.add(flag_chars[6] == "{")
initial_state.solver.add(flag_chars[28] == "}")

# 创建符号执行路径管理器
simu = pro.factory.simgr(initial_state)
good_addr = 0x585213
# 定义成功和终止的条件
def success(state):
output = state.posix.dumps(1)
return b"Right!" in output

def abort(state):
output = state.posix.dumps(1)
return b"Wrong!" in output

# 开始符号执行,寻找满足条件的路径
simu.explore(find= 0x431EF7, avoid= 0x431F11)

# 如果找到满足条件的路径
if simu.found:
res = simu.found[0]
flag = b""
# 将符号变量的解求值为具体的字节值,并拼接得到flag
for flag_char in flag_chars:
flag += res.solver.eval(flag_char, cast_to=bytes)
print(flag)
else:
print("No")

运行结果:

4 verifier

好难的算法逆向.....扔进IDA:

C++的逆向,同时规定了文件以命令行传参的方式运行。

但还好,在main函数里面就一目了然,如果v7是1,那么表示我们可以得到flag。注意下面把argv[1]又输出出来....那不就是我们传进去的字符串....

然后就慢慢往上逆就好了,可以通过函数名称知道,main函数中主要有两个加密算法:

先看上面的算法ZJUCTFVerifier

函数有两个参数,分析可知,上面这段代码的意思就是把内存中一个标号为standard的32个byte数据截给v16和v15,并把两者同时作为参数传给ZJUCTFVerifier

在分析具体算法之前,我们可以先看看函数运行前后v16和v15的栈空间地址发生了什么变化。用gdb调试,在ZJUVerifier处打断点。

断前,观察栈空间数据,发现就是standard字符串的小端内容。

由于GDB会把栈空间所储存的内容当做一个long long类型的数据处理,所以在这里看到的起始是前八个字节的小端序。

断后,再次查看:

现在就很显然了,这个函数的功能就是实现了字符串中相邻两个字符的位置调换。好好好,这个算法就逆完了。

接下来看下面的加密函数verify

正片开始

其实根据上面的算法我们已经可知需要输入的字符串的长度为32了。

很明显,第二个32次迭代循环做的是加密后的明文和密文的一致性检测所以本题是针对明文的加密,使其等于密文。

那么我们只需要关注第一个循环即可。

可以看到,第一个循环有一个内部的函数sub_9600,这个我们待会再看,先摸清楚这个算法的整体逻辑:

进入sub9600

先将传入的数据与一个奇怪的数字进行异或,然后对其进行一系列的操作,最后返回一个莫名其妙的数。

注意:该函数返回的是一个64位的无符号数。经过分析可知,该函数的作用为:

  1. 将传入的数字与0x88884424取与
  2. 将取与后的结果转化为二进制,统计位数为1的个数
  3. 如果统计结果是奇数,v3为1,否则为0
  4. 将传入的数字左移1位并将v3 与 其最低位进行异或。由于a1左移一位,最低位必然是0,所以相当于输出0则补1,输出1则补0。
  5. 最后将该数字作为返回值的高32位,将v3作为低32位,返回给原加密函数。

就上述思路,一口气把原函数吃下来:

逐条分析:

  1. v19 = j/4将原始的长度为32的明文以4个为一组,保证所取出的每个数据都是32位4bytes。

  2. v9 = ....取出v23[j/4]下标的数据,连续取4个bytes,由小端规则转化为32位unsigned整形数。

  3. v20v10都表示sub_9600返回值的高32位数据,即进行移位补位之后的*v9

  4. 将第一次加密之后的结果放回去,迭代加密8次

有一个小坑,刚才说到sub_9600返回的是一个64位的unsigned long long,但在最后的v21=(2*v21)^(unsigend int)v22中却使用了unsigned int,将v22强制转化为32位。此时一定是保留v22的低32位而不是高32位。

下面还有两句:

这两句话的意思就是取迭代加密结果的低8位,也就是一个byte,push给result数组。

可以发现,LOBYTE在外层大循环中,执行32次。

32个明文字符,共分为8组,每组4个进行加密。组与组之间加密相互独立。

那也就是说,在每次加密的时候,当前密文值决定了生成的最低位的补位值(<<1)

好,逆着说这句话——在每次解密的时候,当前密文值决定了生成的最高位的补位值(>>1)

好好好,下面根据这句话来写解密算法:(整体逻辑如上,细节不表)

1
2
3
4
5
6
7
8
9
10
11
12
13
14
15
16
17
18
19
20
21
22
23
24
25
26
27
28
29
30
31
32
33
34
35
36
37
38
39
40
41
42
43
44
45
46
47
48
49
50
51
52
53
54
55
56
57
standard = [0xa6, 0xab, 0x38, 0xe0, 0xe7, 0xb8, 0xf2, 0x86, 0xc9, 0xbb, 0xd8, 0x6c, 0x3e, 0x8f, 0x6e, 0x6, 0xc8, 0xa2, 0xdc, 0x15, 0x91, 0x8e, 0x51, 0xff, 0xba, 0x9b ,0x73, 0x70, 0xa2, 0x45, 0x93, 0xe9]
standard_h = [0 for i in range(32)]
cipher_list = [0 for i in range(8)]
flag = ''
stange_num = 0x88884424

# 计算一个数的二进制表示中 1 的个数
def simulator_of_1(num):
if num != 0:
if num % 2 == 1:
return 1 + simulator_of_1(num >> 1)
else:
return simulator_of_1(num >> 1)
else:
return 0

# 解密函数
def decrypt(cipher):
text_low_bit = 0
text = 0
text = cipher
for i in range(32):
low_bit = cipher % 2
cipher >>= 1
text_low_bit = low_bit ^ (simulator_of_1(cipher & stange_num) % 2)
text += text_low_bit << i
cipher += text_low_bit << 31
return cipher

# 将解密后的结果转换为字符串
def string_change(text):
string = ''
for i in range(4):
cha = text % 0x100
text >>= 8
string += chr(cha)
n = ''
for i in string:
n = i + n
return n

# 划分加密数据
for i in range(8):
for j in range(2):
standard_h[4 * i + j] = standard[4 * i + j + 2]
standard_h[4 * i + j + 2] = standard[4 * i + j]
for k in range(4):
cipher_list[i] += standard_h[4 * i + k] << (k * 8)

# 解密数据并转换为字符串
for i in range(8):
flag += string_change(decrypt(cipher_list[i]))

print("ZJUCTF{" + flag + "}")



运行结果: